تحميل أداة Sony Xperia Flash Tool (جميع الإصدارات)
أصبح تفليش هاتف sony Xperia mobile عبر برنامج flashtool في بعض الأحيان مهمًا جدًا ، فأنت بحاجة إلى الحصول على احدث نسخة من البرنامج الثابت ، والحصول على الميزات الجديدة لهاتف sony xperia mobile ، يمكن أن يتعرض هاتفك لتلف اثناء تعرضه للهجوم من قبل البرامج الضارة وأحصنة طروادة ، قم بإزالة كل هذه الأشياء ، عليك إزالتها جميع أنظمة التشغيل والبيانات المحفوظة في الجهاز ، تفليش الهاتف بأحدث ملفات البرامج الثابتة وذاكرة القراءة فقط المخصصة عبر flashtool stock.
سيؤدي تفليش هاتف sony Xperia إلى إزالة جميع البيانات و البرامج المحفوظة في وحدة تخزين الهاتف ، لذلك إذا كان لديك بيانات مهمة محفوظة في هاتفك ، فقم بإنشاء نسخة احتياطية لتلك البيانات أو احفظها على بطاقة SD أو وحدة تخزين قابلة للإزالة.
يمكنك فقط استخدام برنامج Sony Xperia Flash tools لتفليش جميع هواتف Sony Xperia Mobile ، وقد يتم تفليش الهواتف الأخرى ، التي حصلت على نفس إصدار Android ، عبر هذه الأداة. لكن عليك القيام بذلك على مسؤوليتك الخاصة. ستعمل أداة Sony Flash Tool هذه فقط على نظام التشغيل Windows devices ؛
لا يمكنك استخدام هذا على أنظمة تشغيل Mac و Linux .
Sony Flash Tool software أداة رسمية وستكون جميع ملفات البرامج الثابتة أو التحديثات مباشرة من شركات stock Sony . لا داعي للقلق بشأن هذا الأمر ، فكل شيء سيكون رسميًا وسيظل ضمان البرنامج موجودًا بعد استخدام هذا البرنامج .
تحميل برنامج نت فيرمويرك / install net firmware allows
قم بتحميل و بتثبيت إطار عمل net firmware على جهاز الكمبيوتر الخاص بك الذي ستقوم بتثبيت أداة Sony Flash tools عليه ، إذا كنت قد قمت بالفعل بتثبيت إطار عمل . net firmware هذا فقم بتنزيل الأداة وتثبيتها مباشرةً.
لذا ، قم بتنزيل الأداة وتثبيت الملفات الرسمية من ، لقد قمنا بالفعل بتحديث الرابط إلى أحدث إصدار ، إذا كان الرابط لا يعمل أو منتهي الصلاحية ، فقم بالتعليق في قسم التعليقات.
download program Sony Xperia mobile Flash Tool
تحميل أداة flashtool لهواتف سوني اركسن اكسبيريا
عبر رابط مباشر من هنا قم بتنزيل Setup EXE الآن او من هذا الرابط هنا
لقد قدمنا لك بالفعل برنامج تفليش جميع هواتف سوني عبر برنامج Sony Flash Tool flasher، يمكنك تنزيله ، والنقر فوق زر التنزيل أدناه والحصول على الملف.
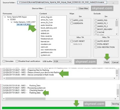
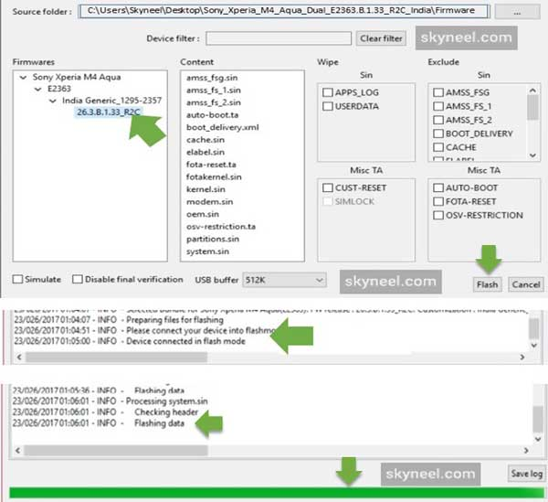
طريقة توصيل هاتف sony Xperia سوني على الكمبيوتر flashing .
قبل توصيل الهاتف بالكمبيوتر ، قم بإغلاق هاتفك المحمول ، وعندما تقوم بتوصيل الهاتف ، اضغط على زر الصوت وزر الطاقة. سترى اكتشاف هاتفك على شاشة أداة Sony Flash Tool. الآن ، أنت جاهز لفلاش هاتفك.
